Overview
서비스 개요
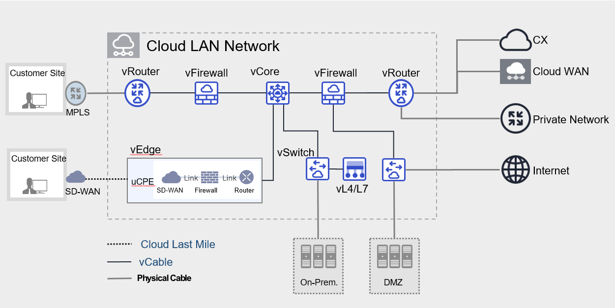
Cloud LAN-Data Center 는 Samsung Cloud Platform 리전의 데이터센터 또는 고객 온프레미스 데이터센터 내 SDDC(Software-Defined Data Center) 기반의 Shared 네트워크 인프라를 통해 서버, WAN Edge, CX(Cloud eXchange) 등 다양한 네트워크 간 연결이 가능합니다.
특장점
Cloud LAN-Data Center 는 다음과 같은 기능을 제공하고 있습니다.
- 신속한 네트워크 접속: Samsung Cloud Platform 리전 또는 고객 온프레미스 데이터센터 내 네트워크 환경 구축 시 SDDC 기반 인프라를 통해 빠르고 안전한 기업 맞춤형 데이터센터 네트워크 구성이 가능합니다.
- 비용 효율화: 가상화된 인프라의 논리적 구성 및 전문가를 통한 최적화 설계를 통해 고비용의 물리 네트워크 인프라 단독 구축과 동일한 효과의 고객 전용 네트워크를 구축할 수 있습니다. 가상화 네트워크 환경을 통해 네트워크 장비, 데이터센터 상면 및 케이블링 등 물리적 환경 구축에 필요한 비용이 절감됩니다.
- 운영 영속성 유지: 기업의 다양한 온프레미스 환경에서 요구하는 네트워크 보안 정책, IP 체계 및 네트워크 프로토콜 등 기존 설정을 유지할 수 있는 구성으로 각 사별 맞춤형 운영 환경을 제공합니다.
- 유연한 네트워크 환경 제공: SDDC 기반 인프라 내에서 엣지노드 (외부망 연결), 서비스노드 (구축형 장비 연결), 컴퓨팅노드 (서버 연결) 분리를 통해 데이터센터에 물리적 설치가 필요한 하드웨어 타입의 보안 장비, 네트워크 솔루션 장비뿐만 아니라 가상화 형태의 장비도 수용 가능합니다.
제공 기능
Cloud LAN - Data Center 는 다음과 같은 기능을 제공하고 있습니다.
- 다양한 네트워크 연동 가상화: 유연한 N/W 구성을 위한 가상화 자원을 제공하며 다양한 Type의 vDevice를 통해 고객 전용 네트워크를 구성할 수 있습니다.
- 네트워크/보안 솔루션 연동: NFV 형태의 가상화 솔루션을 제공하며, 다양한 Type의 Appliance를 연동하여 네트워크를 구성할 수 있습니다.
구성 요소
Cloud LAN-Data Center 는 데이터센터 내 가상 네트워크 구성을 통하 다양한 네트워크 간 연결을 제공하는 서비스 입니다. 구성요소는 다음과 같으며, 관련 서비스 생성이 가능합니다.
| 구분 | 상세 내용 |
|---|---|
| Cloud LAN Network | Cloud LAN-Data Center 인프라 내 논리적으로 분리된 네트워크 구성을 위한 가상의 공간 |
| vRouter | 외부 회선(L2, L3) 연결을 위한 가상 자원 |
| vSwitch | 고객 전용 H/W 연결 및 VLAN 제공을 위한 가상 자원 |
| vFirewall | Cloud LAN-Data Center 내 생성된 인프라 보호를 위한 가상 방화벽 |
| vL4/L7 | Cloud LAN-Data Center 내 트래픽 부하 분산을 위한 가상 L4/L7 스위치 |
| vCore | Full Mesh 라우팅 연결을 위한 가상 자원 |
| vCable | 가상 자원들간 라우팅 연결을 위한 가상 Cable |
| Interface | vDevice에 H/W 장비 및 회선 연결이 가능한 물리 Interface 제공 |
표. Cloud LAN-Data Center 구성 요소
제약 사항
Cloud LAN-Data Center 서비스 사용 시에는 아래와 같은 제약 사항이 있습니다.
- 리전 별 가용한 생성 용량은 1:1 문의 해주세요.
리전별 제공 현황
Cloud LAN-Data Center는 아래의 환경에서 제공 가능합니다.
| 리전 | 제공 여부 |
|---|---|
| 한국 서부(kr-west1) | 제공 |
| 한국 남부1(kr-south1) | 미제공 |
| 한국 남부2(kr-south2) | 미제공 |
| 한국 남부3(kr-south3) | 미제공 |
표. Cloud LAN-Data Center 리전별 제공 현황
선행 서비스
Cloud LAN-Data Center는 선행 서비스가 없습니다.
